Tutorial Master Update 3.0.3
This update adds support for third-party plugins and provides QoL improvements.
Third-party plugin support
You can read more about how Tutorial Master integrates with other plugins in the Third-Party Integration section of the documentation.
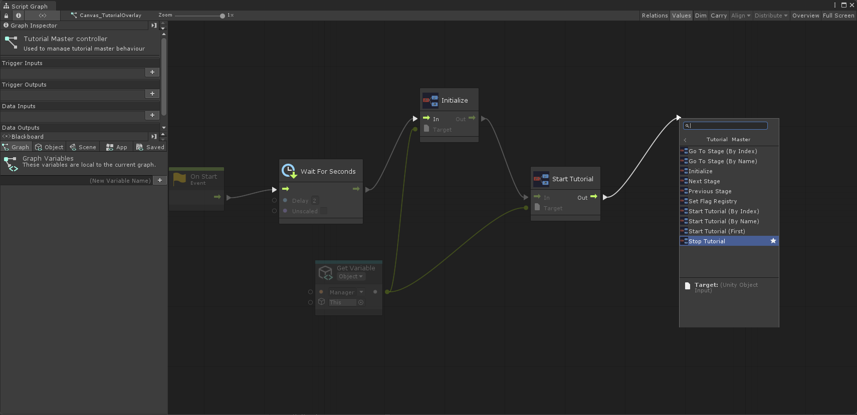
Visual scripting
Tutorial Master now supports Playmaker and Unity Visual Scripting out of the box!
| Playmaker | Unity Visual Scripting |
|---|---|
![]() | ![]() |
Odin Inspector
If you're using Odin Inspector to create highly customisable editor tools, you can now take advantage of Tutorial Master's Odin support. You can read more about it here.

Quality of life improvements
Dragging out a port now brings up a node menu.

You can also disable certain action chains from running to quickly test parts of your tutorial without disconnecting them.

Full release notes
- AddedAdded support for Unity 6000.3.TM-77
- AddedAdded "End Tutorial" action node.TM-75
- AddedAdded API to subscribe to tutorial-related events:
TutorialStart,TutorialEnd, andInitialized.TM-74 - AddedAdded support for Odin Inspector.TM-48
- AddedAdded support for Unity Visual Scripting.TM-29
- AddedAdded support for PlayMaker.TM-27
- AddedYou can now create a node directly when dragging and dropping a new connector, making the workflow faster and more intuitive.TM-8
- AddedAdded "Run Next Actions" option to control whether connected actions are triggered. Right-click any action or event node to toggle.TM-2
- FixedStopping a tutorial via
TutorialMasterManager.StopTutorial()no longer triggers the method twice.TM-58


